Blog page

How GitHub uses eBPF to improve deployment safety
Learn how Github uses eBPF to detect and prevent circular dependencies in its deployment tooling.
Read more
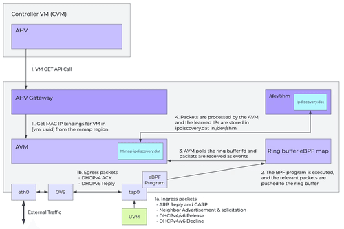
How Nutanix AHV Uses eBPF for vNIC-IP Mapping
Nutanix AVH leverages eBPF and Ring Buffer for timely and accurate vNIC-to-IP association
Read more
Hardening eBPF for runtime security: Lessons from Datadog Workload Protection
Why Datadog chose eBPF for Workload Protection and lessons learned from implementation
Read more
Community Built! Results from eBPF Summit: Hackathon Edition 2025
Read about the winning projects of the hackathon and the new eBPF trends!
Read more
The eBPF Foundation’s 2025 Year in Review
Funding everything from academic research to conferences to fellowships
Read more
Scaling real-time file monitoring with eBPF: How we filtered billions of kernel events per minute
Building file integrity monitoring on top of eBPF at Datadog
Read more
eBPF Foundation Announces Community & Advocacy Fellowship Program
The fellowship is a six-month grant for individuals who want to dedicate their time to growing and educating the eBPF community
Read more
Testing eBPF Program Compatibility Across Kernels with LVH and GitHub Actions
GitHub Actions Meets Little VM Helper and eBPF
Read more
Breaking Boundaries: Implementing the Enigma Machine in eBPF
André Martins celebrates Alan Turing 113th posthumous birthday by implementing the Enigma machine in eBPF
Read more
Why Does My eBPF Program Work on One Kernel but Fail on Another?
Learn how to make eBPF programs portable across different Linux kernels using BPF CO-RE and BTF, and discover techniques for supporting systems without built-in BTF by embedding external BTF data.
Read more